How many vCPUs and how much RAM are recommended to run the vSmart controller on the KVM server for 251 to 1000 devices in software version 20.4.x?
What are the default username and password for vSmart Controller when it is installed on a VMware ESXi hypervisor'?
A network is configured with IP connectivity, and the routing protocol between devices started having problems right after the maintenance window to implement network changes. Troubleshoot and resolve to a fully functional network to ensure that:





R4



R5




Refer to the exhibit.


vManage and vBond have an issue establishing a connection to each other. Which configuration resolves the issue?
Which encryption algorithm secures binding exchanges Between Cisco TrustSec SXP peers?
An engineer is configuring a centralized policy to influence network route advertisement. Which controller delivers this policy to the fabric?
Which component is responsible for routing protocols such as BGP and OSPF in a Cisco SD-WAN solution?



Refer to the exhibit A small company was acquired by a large organization As a result, the new organization decided to update information on their Enterprise RootCA and generated a new certificate using openssl Which configuration updates the new certificate and issues an alert in vManage Monitor | Events Dashboard?



In a Cisco SD-WAN network, which component is responsible for distributing route and policy information via the OMP?

Refer to the exhibit A WAN Edge device was recently added to vManage but a control connection could not be established Which action resolves this issue?
An engineer is adding a tenant with location ID 399533345 in vManage. What is the maximum number of alphanumeric characters that is accepted in the tenant name filed?
Which table is used by the vSmart controller to maintain service routes of the WAN Edge routers in the hub and local branches?
Which protocol is used for the vManage to connect to the vSmart Controller hosted in Cloud?
What is the default value (in milliseconds) set tor the poll interval in the BFD basic configuration?
Which two metrics must a cloud Edge router use to pick the optimal path for a SaaS application reachable via a gateway site? (Choose two.)
Which SD-WAN component allows an administrator to manage and store software images for SD-WAN network elements?
Which attributes are configured to uniquely Identify and represent a TLOC route?
Refer to the exhibit.

An enterprise has enabled load balancing over MPLS and Internet links. Which feature from the monitoring tool does an engineer use to visualize the available links utilized by the data traffic between Service VPNs?
Which two criteria ate supported to filter traffic on a Cisco Umbrella Cloud-delivered firewall? (Choose two )
Which protocol is used between redundant vSmart controllers to establish a permanent communication channel?

Refer to the exhibit vManage and vBond have an issue establishing a connection to vSmart Which two actions does the administrator take to fix the issue? (Choose two)
A company must avoid downtime at the remote sites and data plane to continue forwarding traffic between WAN Edge devices if the branch router loses connectivity to its OMP peers Which configuration meets the requirement?
A)

B)

C)

D)

An engineer must deploy a QoS policy with these requirements:
• policy name: App-police
• police rate: 1000000
• burst: 1000000
• exceed: drop
Which configuration meets the requirements?

How must the application-aware enterprise firewall policies be applied within the same WAN Edge router?
Which device in the SD- WAN solution receives and categorizes event reports, and generates alarms?
Which Cloud OnRamp solution is used by partners and vendors without Cisco SD-WAN but still needs connectivity to their customers without installing SD-WAN routing appliances on their sites?
Which configuration allows users to reach YouTube from a local Internet breakout?
A)

B)

C)

D)

Refer to the exhibit.

A customer wants to implement primary and secondary Cisco SD-WAN overlay routing for prefixes that are advertised for both data centers. The east data center (TLOC 101.101.101.101) is primary for east sites, and the west data center (TLOC 100.100.100.100) is primary for west sites. Which configuration change achieves this objective?


Refer to the exhibit.

Which two configurations are needed to get the WAN Edges registered with the controllers when certificates are used? (Choose two)

Refer to the exhibit The network team must configure ElGRP peering at HQ with devices in the service VPN connected to WAN Edge CSRv. CSRv is currently configured with

Which configuration on the WAN Edge meets the requiremnet
A)

B)

C)

D)

Which scheduling method is configured by default for the eight queues in the cloud vEdge router1?
Which percentage for total memory or total CPU usage for a device is classified as normal in the WAN Edge Health pane?
An engineer must configure VRRP for redundancy on WAN Edge router1 running an earlier version than 20.6, considering WAN Edge router2 is configured correctly. Which configuration meets the requirement?
An engineer must configure two branch WAN Edge devices where an Internet connection is available and the controllers are in the headquarters. The requirement is to have IPsec VPN tunnels established between the same colors. Which configuration meets the requirement on both WAN Edge devices?





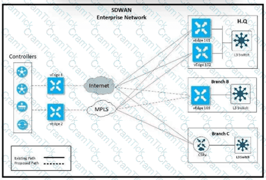
Refer to the exhibit. An enterprise decides to use the Cisco SD-WAN Cloud onRamp for SaaS feature and utilize H.Q site Biz iNET to reach SaaS Cloud for branch C. currently reaching SaaS Cloud directly. Which role must be assigned to devices at both sites in vManage Cloud Express for this solution to work?

Refer to the exhibit The engineering must assign tags to 3 Of its 74 server networks as soon as they are advertised to peers These server network must not be advertised AS which configuration fulfil the requirement?
A)

B)

C)

D)

In which VPN is the NAT operation on an outgoing interface configured for direct Interne! access?
Which Cisco SD-WAN configuration provides the advantages of day-zero deployment and reusable configuration components?
Which two protocols are supported for software image delivery when images are hosted on a remote server? (Choose two.)

Refer to the exhibit. An administrator is configuring a policy in addition to an existing hub-and-spoke policy for two sites that should directly communicate with each other. How is this policy configured?
When software is upgraded on a vManage NMS, which two image-adding options store images in a local vManage software repository? (Choose two.)
An engineer must configure egress QoS for voice traffic. Which queue must the engineer configure on the WAN Edge router to accomplish the task?
What is the role of the Session Traversal Utilities for NAT server provided by the vBond orchestrator?
Refer to the exhibit.


An engineer is troubleshooting an issue where vManage and vSmart have a problem establishing a connection to vBond. Which action fixes the issue?
Which two mechanisms are used to guarantee the integrity of data packets in the Cisco SD-WAN architecture data plane? {Choose two)
Refer to the exhibit.

The WAN Edge router at the data centers does not use NAT and has been configured with color restriction. Which color configuration needs to be associated to the WAN Edge router's VPN 0 interface to bring up the data plane tunnels?
WAN Edge routers are configured manually to use UDP port offset to use nondefault offset values when IPsec tunnels are created. What is the offse range?
Which issue triggers the Cisco Umbrella resolver to toward DNS requests to the intelligent proxy?
Which issue triggers the Cisco Umbrella resolver to toward DNS requests to the intelligent proxy?
Which OSPF command makes the WAN Edge router a less preferred exit from a site with a dual WAN Edge design?
A)

B)

C)

D)



Refer to the exhibit vManage and vBond have an issue establishing a connection with each other Which action resolves the issue?
In which Cisco SD-WAN deployment scenario does Cisco Umbrella SIG deliver the most value?
Which protocol is used to measure jitter, loss, and latency on SD-WAN overlay tunnels?
A company deploys a Cisco SD-WAN solution but has an unstable Internet connection. When the link to vSmart comes back up, the WAN Edge router routing table is not refreshed, and some traffic to the destination network is dropped. The headquarters is the hub site, and it continuously adds new sites to the SD-WAN network. An engineer must configure route refresh between WAN Edge and vSmart within 2 minutes. Which configuration meets this requirement?

A network is configured with CoPP to protect the CORE router route processor for stability and DDoS protection. As a company policy, a class named class-default is preconfigured and must not be modified or deleted. Troubleshoot CoPP to resolve the issues introduced during the maintenance window to ensure that:


WAN



CORE




MGMT


On which device is a service FW address configured to Insert firewall service at the hub?
After deploying Cisco SD-WAN the company realized that by default, all sites built direct IPsec VPN tunnels to each other In their previous topology all spoke sites used the head office as their next hop for the LAN segment that belongs to network 40.0.0.0/16 The company wants to deploy its previous policy, which allows the 40.0.0.0/16 network that originates at the hub to advertise to the spokes. Which configuration meets the requirement'?
A)

B)

C)

D)

Which command displays BFD session summary information per TLOC on vEdge routers?
Refer to the exhibit.

The control connection is failing. Which action resolves the issue?
How does the Cisco SD-WAN Cloud OnRamp solution rate the performance of a SaaS application from a branch office to the cloud via a given path?
Refer to the exhibit.

The network team must configure branch B WAN Edge device 103 to establish dynamic full-mesh IPsec tunnels between all colors with branches over MPLS and Internet circuits. The branch ts configured with:


Which configuration meets the requirement?
A)

B)

C)

D)

Which third-party Enterprise CA server must be used (or a cloud-based vSmart controller?
Which routes are similar to the IP route advertisements when the routing information of WAN Edge routers is learned from the local site and local routing protocols?

Refer to the exhibit. An engineer must block FTP traffic coming in from a particular Service VPN on a WAN Edge device Which set of steps achieves this goal?
Which VPN must be present on at least one interface to install Cisco vManage and integrate it with WAN Edge devices in an overlay network site ID:S4307T7E78F29?

Refer to the exhibit. The network administrator has configured a centralized topology policy that results in the displayed routing table at a branch office. Which two configurations are verified by the output? [Choose two.)
An engineer is configuring a data policy IPv4 prefixes for a site WAN edge device on a site with edge devices. How is this policy added using the policy configuration wizard?
In the Cisco SD_WAN solution, vSmart controller is responsible for which two actions? (Choose two.)

Refer to the exhibit Which configuration must the engineer use to form underlay connectivity for the Cisco SD-WAN network?
A)

B)

C)

D)

An administrator must deploy the controllers using the On-Prem method while vManage can access the PnP portal from inside How are the two WAN Edge authorized allowed lists to be made available to vManage? (Choose two)


A network administrator is configuring an application-aware firewall between inside zones to an outside zone on a WAN edge router using vManage GUI. What kind of Inspection is performed when the ‘’inspect’’ action is used?
An engineer configured a data policy called ROME-POLICY. Which configuration allows traffic flow from the Rome internal network toward other sites?
Which Cisco router provides a distributed multicore architecture optimized for SD-WAN branch support?
What are the two advantages of deploying cloud-based Cisco SD-WAN controllers? (Choose two.)
Drag and drop the actions from the left into the correct sequence on the right to create a data policy to direct traffic to the Internet exit.

Refer to the exhibit.

An MPLS connection on R2 must extend to R1 Users behind R1 must have dual connectivity for data traffic Which configuration provides R1 control connectivity over the MPLS connection?
A)

B)

C)

D)

Which pathway under Monitor > Network > Select Device is used to verify service insertion configuration?
Refer to the exhibit.

An SD-WAN customer has 23 sites connected to its hub site, where a pair of WAN Edge devices and controllers are placed. All other branches have a single WAN Edge device connected to multiprotocol label switching (MPLS) and public internet circuits. An engineer must configure application-aware routing for a branch that has MPLS and public internet circuits provisioned using feature templates. The requirements for application-aware routing are:
All types of traffic prefers using public-internet circuit.
If the average latency reaches 100 ms, jitter 85 ms, and packet loss 5%, then video and voice traffic switches to the MPLS circuit.
Which feature template must be configured or modified in addition to configuring a centralized policy?
Which value is verified in the certificates to confirm the identity of the physical WAN Edge device?
An engineer modifies a data policy for DIA in VPN 67. The location has two Internet-bound circuits. Only the web browsing traffic must be admitted for DIA. without further discrimination about which transport to use.
Here is the existing data policy configuration:

Which policy configuration sequence meets the requirements?


Which port is used for vBond under controller certificates if no alternate port is configured?
An application team is getting ready to deploy a new business-critical application to the network. To protect the traffic, the network team must add another queue to the QoS map and then deploy the map to fabric Which configuration slop must be completed prior to adding the queue to the QoS map and applying If
Which feature allows reachability to an organization’s internally hosted application for an active DNS security policy on a device?
Which SD-WAN component detects path performance information in the organization to report the issue to the service provider at site ID:S4288T5E44F04?

Refer to the exhibit. An engineer configures a hub-and-spoke SD-WAN topology with the requirement that traffic from router A branch to router B branch is guaranteed to flow through the network hub, router C. Which configuration meets the requirement for router A?


Refer to the exhibit.

Which configuration change is needed to configure the tloc-extention on Branch1-Edge1?

Which component of the Cisco SD-WAN secure extensible network provides a single pane of glass approach to network monitoring and configuration?
What is the default value for the Multiplier field of the BFD basic configuration in vManage?
Drag and drop the vManage policy configuration procedures from the left onto the correct definitions on the right.

Refer to exhibit. An engineer is troubleshooting tear of control connection even though a valid CertificateSerialNumber is entered. Which two actions resolve Issue? (Choose two)

Which controller is used for provisioning and configuration in a Cisco SD-WAN solution?

Refer to the exhibit An engineer is getting a CTORGNMMIS error on a controller connection Which action resolves this issue?
Refer to the exhibit.

The SD-WAN network is configured with a default full-mesh topology. The SD-WAN engineer wants the Barcelona WAN Edge to use MPLS TLOC as the preferred TLOC when communicating with Rome site. Which configuration must the engineer use to create a list to select MPLS color toward the Rome TLOC?
A)

B)

C)

D)

Refer to the exhibit.

vManage and vSmart have an issue establishing a connection to vBond. Which configuration resolves the issue?
Drag and drop the Cisco SD-WAN components from the left onto their functions on the right.

In an AWS cloud, which feature provision WAN Edge routers automatically in Cisco SD-WAN?
How many concurrent sessions does a vManage REST API have before it invalidates the least recently used session if the maximum concurrent session number is reached?
Drag and drop the policies from the left onto the correct policy types on the right.

Which protocol is configured on tunnels by default to detect loss, latency, jitter, and path failures in Cisco SD-WAN?
What is the function of the AppNav Controller in the Cisco SD-WAN AppNav solution?
A vEdge platform is sending VRRP advertisement messages every 10 seconds. Which value configures the router back to the default timer?
Refer to the exhibit.

The tunnel interface configuration on both WAN Edge routers is:

Which configuration for WAN Edge routers will connect to the Internet?

Which type of connection is created between a host VNet and a transit VNet when configuring Cloud OnRamp for laaS?
Which policy is configured to ensure that a voice packet is always sent on the link with less than a 50 msec delay?
An engineer is tasked to improve throughput for connection-oriented traffic by decreasing round-trip latency. Which configuration will achieve this goal?
An engineer wants to change the configuration of the certificate authorization mode from manual to automated. Which GUI selection will accomplish this?

Refer to the exhibit Which configuration ensures that OSPF routes learned from Site2 are reachable at Sitel and vice-versa?


An engineer wants to track tunnel characteristics within an SLA-based policy for convergence. Which policy configuration will achieve this goal?

Refer to the exhibit. The Cisco SD-VYAN is deployed using the default topology. The engineer v/ants to configure a service insertion policy such that all data traffic between Rome to Paris is forwarded through the NGFW located in London. Which configuration fulfills this requirement, assuming that the Sen/ice VPN ID is 1?
A)

B)

C)

D)

CCNP Enterprise | 300-415 Written Exam | 300-415 Questions Answers | 300-415 Test Prep | 300-415 CCNP Enterprise Actual Questions | Implementing Cisco SD-WAN Solutions (ENSDWI) Exam Questions PDF | 300-415 Online Exam | 300-415 Practice Test | 300-415 PDF | 300-415 CCNP Enterprise Dumps | 300-415 Test Questions | 300-415 Study Material | 300-415 Exam Preparation | 300-415 Valid Dumps | 300-415 Real Questions | 300-415 CCNP Enterprise Practice Test | CCNP Enterprise 300-415 Dumps | Implementing Cisco SD-WAN Solutions (ENSDWI) Exam Questions